Austin Regional ITS Architecture
Home
Scope
Planning
Stakeholders
Inventory
By Physical Object
By Stakeholder
Services
Roles and Resp
Needs
Interfaces
Standards
Agreements
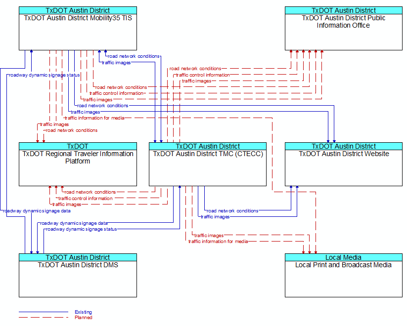
TM06: Traffic Information Dissemination: Mobility35 TIS Diagram